Welcome Email
The Welcome Email feature allows you to automatically send a personalized welcome message to new users added under your QuestionPro organization. You can customize the content and choose which verified email address the message is sent from.
How to set up the Welcome Email for my QuestionPro organization?
To set up the Welcome Email, please follow the steps below:
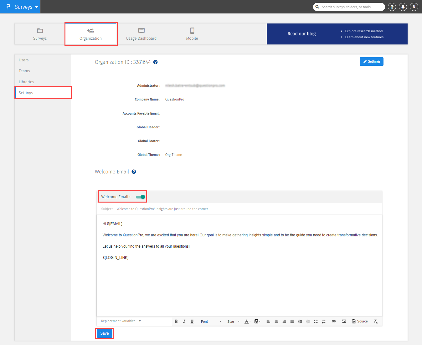
- Go to Surveys >> Organization >> Settings
- Enable the Welcome Email toggle
- Edit the email content (if required)
- Click on the Save button
How does the "From Email Address" work?
Coming Soon - Q4-2025.
When the Welcome Email toggle is enabled, a From Email Address dropdown becomes available. The options in the dropdown depend on your SMTP settings:
- If SMTP is enabled:
- Only the sender email addresses added and verified under My Account >> SMTP Settings appear in the dropdown.
- You cannot add new sender email addresses under Organization Settings.
- If SMTP is disabled:
- You can add, verify, edit, refresh, and delete sender email addresses under Organization >> Settings.
- All verified addresses added here appear in the dropdown.
- If no sender email is selected: The Welcome Email will be sent from the default primary email address.
How can I personalize the Welcome Email?
You can use replacement variables to automatically insert user details into the Welcome Email. Available variables include:
- First Name
- Last Name
- Email Address
- Login Link
FAQs:
Can I send the Welcome Email to the users whenever I want?
No. The Welcome Email is automatically triggered only when a new user is added to your QuestionPro organization.
Thank you for submitting feedback.